 
   
 

像任何技术一样,世界需要时间来适应 x402。
撰文:@_0xarayan
编译:深潮 TechFlow
几十年来,在线广告一直是互联网赖以生存的唯一方式。
每个人都在争夺注意力。为了实现这一目标,公司会收集与用户相关的所有可能数据,创建用户画像,并向用户展示广告。
代理性网络与原罪
在互联网中,这种单一模式开启了一个如今市值达数万亿美元的市场。
金融一直存在于互联网中:
然而,微支付(小于 1 美元)在经济上一直不可行(Visa/Mastercard 每笔交易收取约 2% + $0.10 的费用),因此广告成为唯一的模式:
这对所有人来说都是一种双赢。
随着世界逐步迈向代理化时代:
用户路径
抓取或盗取内容在经济上对互联网来说不可行,因此内容发布者将转向为其网站收取微支付费用,而代理则需要一种支付这些费用的方式。几十年来,微支付一直无法实现,直到区块链的出现。
像 @Solana 这样的区块链使大规模微支付成为可能,同时避免了对用户的剥削。
x402 是基于 402 标准构建的统一接口,能够实现:
这一切无需中间商(如 Visa 或 Mastercard),从而让代理化微支付成为现实。
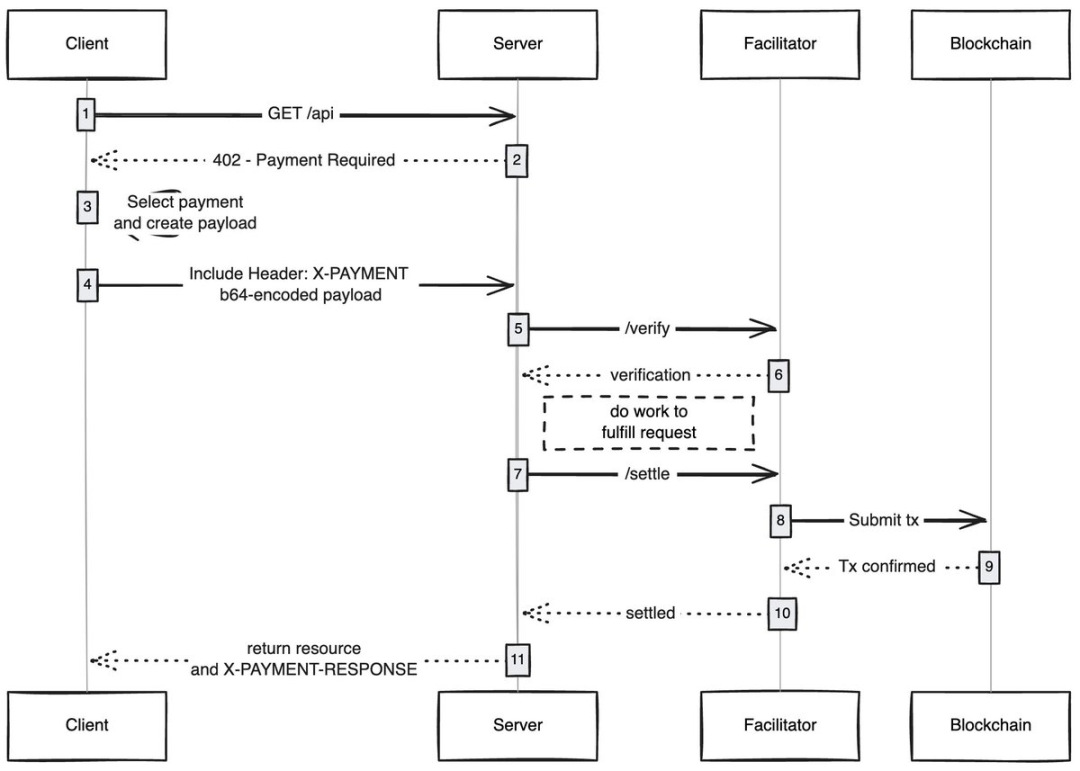
来源:payai.network
任何客户端(代理 / 浏览器)发送请求以访问内容时,内容主机会响应并要求支付内容费用,客户端完成支付后即可获得内容访问权限,从而开启代理化互联网的新经济。
我总是对简单技术如何解锁新经济感到惊叹,x402 就是其中之一。
如果你正在这个领域进行开发,无论是卖方还是买方,都可以联系我。我们正在为你们构建一些东西。
【免责声明】市场有风险,投资需谨慎。本文不构成投资建议,用户应考虑本文中的任何意见、观点或结论是否符合其特定状况。据此投资,责任自负。
